Government of Yukon cancer patient self-assessment digital charting prototype
Overview
In 2019, Government of Yukon hired me to design a user experience for patients going through cancer treatment to easily self-report their progress and share symptoms with caregivers, online. The prototype considered system requirements from existing design patterns, workflows and technologies.
Background
Tragically, two in five Canadians are expected to be diagnosed with cancer in their lifetime, and approximately one in four is expected to die of the disease (Canadian Cancer Society, 2023). Many advanced cancer patients experience significant symptom burden. In these situations, we seek to remove as many barriers as possible so as to focus on what really matters, which is to help people.

Foundation
The wireframe prototype I designed was based on the Edmonton Symptom Assessment System (ESAS) which is a comprehensive and practical self-reporting tool. ESAS helps to document nine common symptoms in palliative care patients and is part of a holistic clinical assessment.
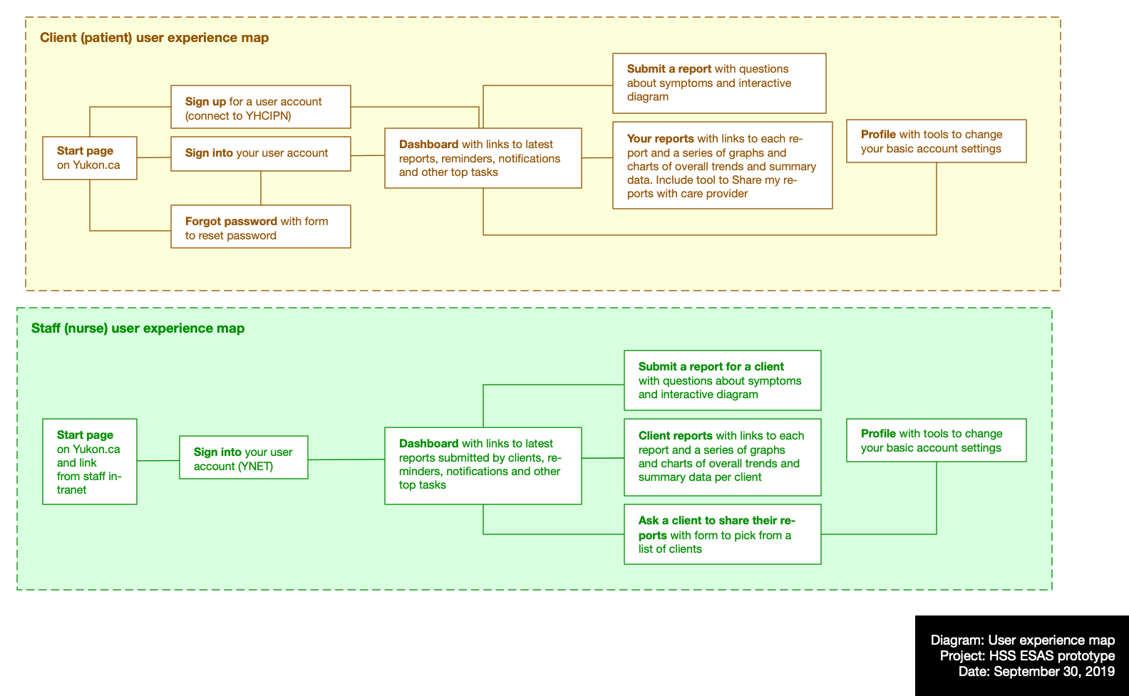
Integration
Working with medical professionals and health department staff, I researched and mapped how we could combine the ESAS model with Government of Yukon’s existing design and technology infrastructure, including a new digital identification system for citizens. The resulting prototype and service would also have the potential to be integrated into a larger patient portal and data warehouse.


Flexibility
The intention of moving to an online user experience was to make it easy for patients and caregivers to submit and recall historic information at any time. For patients, this meant they could control, monitor and share trends with caregivers, using their own mobile device, tablet or computer. For caregivers, they would be able to record and recall this same patient information whenever needed.
Digital experience
After a period of several months, we had developed a new digital-first user experience that would reduce administration time by putting more power and less process into the hands of patients and caregivers. After delivery of my work, the prototype was further enhanced and integrated into other systems for possible future deployment.

